마켓플레이스
ElasticsearchAccordion CosmosACRA PointAcronis Cyber Protect CloudAgensGraphAgensSQLAhnLab CPPAhnLab vAIPSAhnLab vTMSAhnLab vTrusGuardAI ReportAI StandByAI TrainerAI 콜봇Altibase Version7AnyAPIAnyLinkAppIron SuiteArk for CDCASTRA CloudAutoQA서비스(with WeTest)Backend.AIBandi mOTPBandi SSOBeusableBilliteBlack DuckBODA NCPBright Pattern Cloud Contact CenterC-LIVE CloudCADian ViewQcAegisCBOOKClaRIOCLIP reportCloud MailGATECloud Mesh SCloud XCLOUDIAN HyperStoreCloudikeCloudMOACloudStudioClusterPlex v5CO-VIEWCODE-RAY XG V6.0COHESITYCoolFilterCORNERSTONECouchbaseCS CheckerCubeOne™CUBRIDDATACRYPTODataDogDB-i CloudDB-i Cloud ServiceDBSAFER AMDBSAFER DBDBSAFER IMDBSAFER OSDB암호화(Petra Cipher)DB접근제어(Petra)DeepFinderDidimSaaSMakerDocument SAFERDocuONE CLOUDDSM (Data Sync Manager)DUODX-ShiftD’AmoD’Guard for CloudD’GuardEYEEDB PAS 데이터EMASS AIeWalker SWGeXperDBeXperDB Carepack ServiceFelice for Apache KafkaGAMECHATGameCTLgcubeGigamon Cloud VisibilityGreenWhalesGrowth Platform™Hancom xDBHashiCorp Terraform EnterpriseHashiCorp Vault EnterpriseHCL BigFixHCP Enterprise Professional ServicesHEARTCOUNT ABI for Contact CenterHekaHi-FiveHIWARE DBAMHIWARE DBIMHIWARE IMHIWARE PSMHPACSHyperFrame_ApacheHyperFrame_NginxHyperFrame_RedisHyperFrame_TomcatHyperFrame_WildFlyi-ESGi-oneNet 망연계 솔루션i-oneNGSIDFILTERIncizor LENSINFOSAFERInterMaxINZENT DocumentISMS인증관리솔루션(아테나)jCopy SuiteJENNIFER (제니퍼)JEUSJIN INFRA VPN ConnectKASTENKey# BizKey# WirelessKGPTKnitlogLangsaLANZAMLENA WebLENA Web Application ServerLG CNS 5G CoreLOGuard for CloudMagic DB PlusMagic DB Plus Technical SupportMagic FIDOMagic KMSMagic KMS Technical SupportMagic LineMagic Line Technical SupportMagic SSOMagic SSO Technical SupportMagic TSAMailplugMAILSCREENmantago(만타고)MariaDB Enterprise ServerMaxGaugeMCCSmchainMDRMMEGA-FENCE (메가펜스 트래픽 유량제어 서비스)MESIM ESBMilk-TMojiMOTORSENSEMOZARTN-MAS PlatformNCP 클라우드 콜링Ncurion TMSNDX PRONEMO APS365NewX.RAGNFLOW LBMNFLOW SPHNGINX App Protect DoSNGINX App Protect WAFNGINX Open Source SubscriptionNGINX Plus API GatewayNGINX Plus Kubernetes Ingress ControllerNGINX Plus Load BalancerNGINX STORE_NGINX OSS Web ServerNGINX STORE_NGINX Unit OSS WASnProtect AppGuardnProtect GameGuard nProtect KeyCrypt MnProtect KeyCrypt VNUBISONNX CMMSOASIS IPCCOcloudOfficeHARD CLOUDOmniOne AccessOmniOne CX VC VerifierOMNIOUSONEGuardOPENOpenSQLPAS-KSPass-Ni Smart LoginPass-Ni SSOPCFILTERPentahoPerfecTwinPG&PrePaidPIX4DPlanESGPM(Personal Mobility) SolutionPOLESTAR DPMPOLESTAR SMSPOLESTAR WPMPrivacy-i Cloud Privacy-i Cloud ServicePrivacyDBProDiscoveryProSyncProudNetQlik ReplicateRancherRancher Professional SupportRansomZERO SaaSRE:INRealMailRedCastleRemoteCallRemoteViewResin Professional 4.0(WAS)Resin Professional 4.0(Web Server)RoseMirrorHARUBIFY on PHD (개인건강기기 FHIR)Runyour AIsafewiz prosalesinsightSDGUARDSDT Machine VisionSearch Formula-1(SaaS)Sectigo SSL(웹서버 보안 인증서)Secure BridgeSecureGateSecureGuard AMSecureGuard PMSEEU ONServer-i CloudServer-i Cloud ServiceSERVERFILTERSGA Solutions Technical SupportSILCROAD (CDC)SingleStoreDBSIOS LifekeeperSkuber MGMTSmartEESSmartFactorySNIPER ONE cloudSNIPER TMS-PCRE cloudSolbox SecuritySometrend Data+ (썸트렌드 데이터플러스)SONA CALLSONA CHATSparrow Enterprise SPiDER ExD on CloudSPiDER TMSSL 인증서 (웹 서버 보안 인증서)STEPPAY (스텝페이)SyncPlan APSSysMasterDBTarzanDBTenable Nessus ProfessionalTenable Security CenterTESS TMS CloudTextarTextscope Doc ParserTextscope ReaderThinkingEngineTibero Technical Service (TTS)TIMBLOTmaxSoft Technical Service(TTS)TokoTouchEn AnticaptureTouchEn mTranskeyTouchEn mVaccineTouchEn nxFirewallTouchEn nxKeyTouchEn WiseaccessU CONNECTUbiContentvAegisVeeamVerticaVIDEO24VIEWLINGOVirusChaservlingVMware Cloud Foundation StandardVMware vSAN AdvancedWAPPLES SAWatch BatWatchAll APMWatchAll DBMSWatchAll LMSWatchAll SMSWEBFILTERWEBFRONT-KSWebtoBWebvoice CloudWEEDS BlackBox Suite for CLOUDwiseOne Smart RunnerWizCallBridgeWizCampaignWORK THROUGHWorktronicsX-LabellerX-LOG for CDCXAIOpsXIGNCODE3 for MobileXIGNCODE3 for PCZConverter Cloud BackupZConverter Cloud DRZConverter Cloud MigrationZConverter PC BackupZenius-APMZenius-EMSZenius-LogManagerZeroOne StudioZixy개인정보 가명.익명 처리 솔루션 IDENTITY SHIELD개인정보 접속기록 관리 솔루션 UBI SAFER-PSM 개인정보 필터링 솔루션 U-PRIVACY SAFER광고대행사를 위한 아이지니 운영서비스단비Ai라이브24 클라우드라이프레코드로보MES루티리컬럼링클라우드마크베이스 NEO메타커머스무인상담봇(CINNAMON-S2)베링AI빅인상담가이드봇(CINNAMON-A1)새니톡스(첨부파일 악성코드 대응)서버 이미지 개인정보 스캔 솔루션세이플린센스메일센스아카이빙셀파 MySQL for NCP셀파모니터링솔루노트(Solu Note)스노우 AI 증명사진스마트공장장스마트다이렉트보이스스마트닥터스토어케어 - CCTV 기반 AI 매장 관리 솔루션스페이스인사이트 - CCTV 영상 기반 AI 공간 분석 솔루션앱실링에스큐브아이 쉘캅엠오피스 (MOffice)와탭우유니워크플로우웹 취약점 진단 솔루션위즈헬퍼원유스비(useB.) 1원 계좌인증 솔루션이노쿼츠 (데이터 통합 솔루션)이미지 개인정보 차단 솔루션이지커넥트(EasyConnect)인티큐브 클라우드 씨에스 인티큐브 클라우드 씨에스 제조 문서 정보 추출 자동화칵테일 클라우드 온라인캠페인봇(CINNAMON-S4)코스모스 LMS콴티 IHC쿠폰프리 라이트크레스토 CMS클라빌클라우드로 보안 컨설팅 서비스타임인아웃 테드폴허브페이싸인포비즈 엔터프라이즈 4.0포지큐브 robi G하이워커(hiWorker)합성데이터 생성·변환 솔루션 DTS(Data Transform System)

마켓플레이스
ElasticsearchAccordion CosmosACRA PointAcronis Cyber Protect CloudAgensGraphAgensSQLAhnLab CPPAhnLab vAIPSAhnLab vTMSAhnLab vTrusGuardAI ReportAI StandByAI TrainerAI 콜봇Altibase Version7AnyAPIAnyLinkAppIron SuiteArk for CDCASTRA CloudAutoQA서비스(with WeTest)Backend.AIBandi mOTPBandi SSOBeusableBilliteBlack DuckBODA NCPBright Pattern Cloud Contact CenterC-LIVE CloudCADian ViewQcAegisCBOOKClaRIOCLIP reportCloud MailGATECloud Mesh SCloud XCLOUDIAN HyperStoreCloudikeCloudMOACloudStudioClusterPlex v5CO-VIEWCODE-RAY XG V6.0COHESITYCoolFilterCORNERSTONECouchbaseCS CheckerCubeOne™CUBRIDDATACRYPTODataDogDB-i CloudDB-i Cloud ServiceDBSAFER AMDBSAFER DBDBSAFER IMDBSAFER OSDB암호화(Petra Cipher)DB접근제어(Petra)DeepFinderDidimSaaSMakerDocument SAFERDocuONE CLOUDDSM (Data Sync Manager)DUODX-ShiftD’AmoD’Guard for CloudD’GuardEYEEDB PAS 데이터EMASS AIeWalker SWGeXperDBeXperDB Carepack ServiceFelice for Apache KafkaGAMECHATGameCTLgcubeGigamon Cloud VisibilityGreenWhalesGrowth Platform™Hancom xDBHashiCorp Terraform EnterpriseHashiCorp Vault EnterpriseHCL BigFixHCP Enterprise Professional ServicesHEARTCOUNT ABI for Contact CenterHekaHi-FiveHIWARE DBAMHIWARE DBIMHIWARE IMHIWARE PSMHPACSHyperFrame_ApacheHyperFrame_NginxHyperFrame_RedisHyperFrame_TomcatHyperFrame_WildFlyi-ESGi-oneNet 망연계 솔루션i-oneNGSIDFILTERIncizor LENSINFOSAFERInterMaxINZENT DocumentISMS인증관리솔루션(아테나)jCopy SuiteJENNIFER (제니퍼)JEUSJIN INFRA VPN ConnectKASTENKey# BizKey# WirelessKGPTKnitlogLangsaLANZAMLENA WebLENA Web Application ServerLG CNS 5G CoreLOGuard for CloudMagic DB PlusMagic DB Plus Technical SupportMagic FIDOMagic KMSMagic KMS Technical SupportMagic LineMagic Line Technical SupportMagic SSOMagic SSO Technical SupportMagic TSAMailplugMAILSCREENmantago(만타고)MariaDB Enterprise ServerMaxGaugeMCCSmchainMDRMMEGA-FENCE (메가펜스 트래픽 유량제어 서비스)MESIM ESBMilk-TMojiMOTORSENSEMOZARTN-MAS PlatformNCP 클라우드 콜링Ncurion TMSNDX PRONEMO APS365NewX.RAGNFLOW LBMNFLOW SPHNGINX App Protect DoSNGINX App Protect WAFNGINX Open Source SubscriptionNGINX Plus API GatewayNGINX Plus Kubernetes Ingress ControllerNGINX Plus Load BalancerNGINX STORE_NGINX OSS Web ServerNGINX STORE_NGINX Unit OSS WASnProtect AppGuardnProtect GameGuard nProtect KeyCrypt MnProtect KeyCrypt VNUBISONNX CMMSOASIS IPCCOcloudOfficeHARD CLOUDOmniOne AccessOmniOne CX VC VerifierOMNIOUSONEGuardOPENOpenSQLPAS-KSPass-Ni Smart LoginPass-Ni SSOPCFILTERPentahoPerfecTwinPG&PrePaidPIX4DPlanESGPM(Personal Mobility) SolutionPOLESTAR DPMPOLESTAR SMSPOLESTAR WPMPrivacy-i Cloud Privacy-i Cloud ServicePrivacyDBProDiscoveryProSyncProudNetQlik ReplicateRancherRancher Professional SupportRansomZERO SaaSRE:INRealMailRedCastleRemoteCallRemoteViewResin Professional 4.0(WAS)Resin Professional 4.0(Web Server)RoseMirrorHARUBIFY on PHD (개인건강기기 FHIR)Runyour AIsafewiz prosalesinsightSDGUARDSDT Machine VisionSearch Formula-1(SaaS)Sectigo SSL(웹서버 보안 인증서)Secure BridgeSecureGateSecureGuard AMSecureGuard PMSEEU ONServer-i CloudServer-i Cloud ServiceSERVERFILTERSGA Solutions Technical SupportSILCROAD (CDC)SingleStoreDBSIOS LifekeeperSkuber MGMTSmartEESSmartFactorySNIPER ONE cloudSNIPER TMS-PCRE cloudSolbox SecuritySometrend Data+ (썸트렌드 데이터플러스)SONA CALLSONA CHATSparrow Enterprise SPiDER ExD on CloudSPiDER TMSSL 인증서 (웹 서버 보안 인증서)STEPPAY (스텝페이)SyncPlan APSSysMasterDBTarzanDBTenable Nessus ProfessionalTenable Security CenterTESS TMS CloudTextarTextscope Doc ParserTextscope ReaderThinkingEngineTibero Technical Service (TTS)TIMBLOTmaxSoft Technical Service(TTS)TokoTouchEn AnticaptureTouchEn mTranskeyTouchEn mVaccineTouchEn nxFirewallTouchEn nxKeyTouchEn WiseaccessU CONNECTUbiContentvAegisVeeamVerticaVIDEO24VIEWLINGOVirusChaservlingVMware Cloud Foundation StandardVMware vSAN AdvancedWAPPLES SAWatch BatWatchAll APMWatchAll DBMSWatchAll LMSWatchAll SMSWEBFILTERWEBFRONT-KSWebtoBWebvoice CloudWEEDS BlackBox Suite for CLOUDwiseOne Smart RunnerWizCallBridgeWizCampaignWORK THROUGHWorktronicsX-LabellerX-LOG for CDCXAIOpsXIGNCODE3 for MobileXIGNCODE3 for PCZConverter Cloud BackupZConverter Cloud DRZConverter Cloud MigrationZConverter PC BackupZenius-APMZenius-EMSZenius-LogManagerZeroOne StudioZixy개인정보 가명.익명 처리 솔루션 IDENTITY SHIELD개인정보 접속기록 관리 솔루션 UBI SAFER-PSM 개인정보 필터링 솔루션 U-PRIVACY SAFER광고대행사를 위한 아이지니 운영서비스단비Ai라이브24 클라우드라이프레코드로보MES루티리컬럼링클라우드마크베이스 NEO메타커머스무인상담봇(CINNAMON-S2)베링AI빅인상담가이드봇(CINNAMON-A1)새니톡스(첨부파일 악성코드 대응)서버 이미지 개인정보 스캔 솔루션세이플린센스메일센스아카이빙셀파 MySQL for NCP셀파모니터링솔루노트(Solu Note)스노우 AI 증명사진스마트공장장스마트다이렉트보이스스마트닥터스토어케어 - CCTV 기반 AI 매장 관리 솔루션스페이스인사이트 - CCTV 영상 기반 AI 공간 분석 솔루션앱실링에스큐브아이 쉘캅엠오피스 (MOffice)와탭우유니워크플로우웹 취약점 진단 솔루션위즈헬퍼원유스비(useB.) 1원 계좌인증 솔루션이노쿼츠 (데이터 통합 솔루션)이미지 개인정보 차단 솔루션이지커넥트(EasyConnect)인티큐브 클라우드 씨에스 인티큐브 클라우드 씨에스 제조 문서 정보 추출 자동화칵테일 클라우드 온라인캠페인봇(CINNAMON-S4)코스모스 LMS콴티 IHC쿠폰프리 라이트크레스토 CMS클라빌클라우드로 보안 컨설팅 서비스타임인아웃 테드폴허브페이싸인포비즈 엔터프라이즈 4.0포지큐브 robi G하이워커(hiWorker)합성데이터 생성·변환 솔루션 DTS(Data Transform System)

DSM (Data Sync Manager)

판매자: 아리시스템블루이용 가능

DSM은 데이터 수집/변환/적재/동기화/이관 시 효율성 제고 및 데이터 정합성을 검증하고 이기종 DBMS간 테이블 스키마/데이터 자동 이관을 제공해 주는 JAVA 기반의 순수 국내기술로 개발된 ETL / 데이터 통합 솔루션입니다.

[핵심 기능]

[서비스 특징 및 장점]

개발 환경

∙ 다수의 개발자가 서버에 접속하여 공동 개발 가능한 버전 관리 환경 제공
∙ 개발자의 코딩을 최소화할 수 있는 Drag & Drop의 GUI 구현 환경 지원
∙ 프로젝트 > 스케줄 > 프로세스 계층 구조의 프로젝트 네비게이터 제공
∙ 동일한 ETL 서버상에서 작업 중인 모든 작업 결과물은 실시간으로 공유 가능하며, 작업 변경 정보는 동시 공유됨
∙ “직접 실행” 메뉴를 이용하여 단위 테스트 수행 

데이터 추출/변환/적재

∙ 다양한 데이터시스템들의 데이터를 Local에 저장하지 않고, 데이터 스트림을 읽으면서 바로 JOIN 및 Aggregation 수행∙ DBMS 테이블 스키마/데이터 자동 마이그레이션 지원
∙ 데이터 적재 시 오류 데이터를 분류 후 별도 저장하여 JOB 종료 후에 오류 데이터만을 재처리 가능
∙ 자바 프로그래밍 언어 수준의 세밀한 스크립트 기능 지원, 스크립트 작성 시 코드 완성 기능(코드 컴플리트) 지원

운영 환경

∙ 서버 사이드 접근 환경을 제공하여, 데이터 접근에 대한 보안성, 유지 관리의 편리성 보장
∙ DB 직접 연동이 불가능한 환경에서 DSM Remote Agent(SSL 보안 통신 지원)를 통해 파일 형태의 데이터 송수신 기능 제공
∙ 별도의 DB Agent 설치 필요 없이, ETL 모델 정보는 DSM 서버에서 자체 관리 운영됨
∙ JOB에서 수행되는 Task 들의 DB 데이터 처리 시 JOB-Task-Batch Size 단위로 트랜잭션 세부 제어 지원
 

통합 관리

∙ Data  Flow와 Work Flow를 통합 관리할 수 있는 GUI 환경 제공
∙ JOB 수행 결과에 따른 재실행 및 제어 기능 및 초 단위 스케줄 설정 지원
∙ 서버상에서 실행되고 있는 추출/가공 및 적재에 이르는 전과정 및 결과(성공/실패)를 실시간 모니터링가능
∙ 하나의 TASK가 처리되고 있는 진행률/소요 시간 등을 표시하며, 종료 시점 예측 가능

제품 상세

통합 개발 환경 및 운영 편리성 제공

∙ 개발자의 코딩을 최소화할 수 있는 Drag & Drop의 GUI 구현 환경 지원
∙ 프로젝트 > 스케줄 > 프로세스 계층 구조의 프로젝트 네비게이터 제공
∙ 작업 실행, 실행 결과 조회, DB 연결 상태, CPU, 메모리 등 서버 자원에 대한 실시간 모니터링 기능 제공

서버 사이드 접근 환경 제공

∙ 서버 사이드 접근 환경을 제공하여, 데이터 접근에 대한 보안성, 시스템 유지 관리의 편리성 보장
  - 클라이언트 사이드 기반 제품은 데이터 접근 시 보안 문제와 권한 관리의 복잡성, 방화벽 설정 등 네트워크 관리 복잡성 유발
∙ 수행되는 모든 JOB은 서버상에서 동작되며, 실행 되는 모든 JOB은 접근해 있는 모든 사용자에게 동일하게 실시간 모니터링 됨

자동 마이그레이션 제공

∙ 이기종 DBMS간에도 자동 마이그레이션 지원
∙ 소스/타깃이 1:1 매핑 되는 테이블은 스키마/데이터에 대한 마이그레이션 위자드 제공

코드 컴플리트 기능 제공

∙ 스크립트 작성 시 코드 완성 기능(코드 컴플리트) 지원
∙ JAVA 언어를 위한 코드 완성 기능 제공
∙ 개발자 및 운영자의 작업 환경 개선과 효율성 제고

스크립트 작성 화면

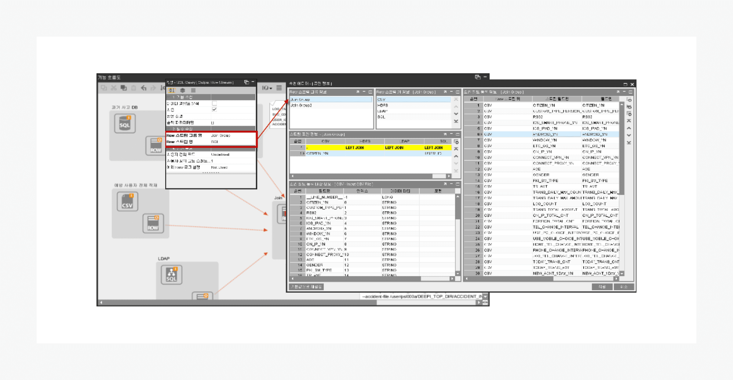
직접 조인/집합 연산 처리 지원

∙ 다양한 데이터시스템들의 데이터를 Local에 저장하지 않고, 데이터 스트림을 읽으면서 직접 JOIN 및 Aggregation 수행
∙ RDBMS, LDAP, Local File, Hadoop 등 다양한 데이터시스템에 대한 직접 처리 기능 지원
∙ Local File로 1차 변환 후 2차 가공 등 중간 단계 변환 절차 생략으로 간결한 작업 수행 가능

개념도
직접 조인/집합 연산

대용량 데이터 병렬처리 및 JOB 분산 수행 지원

∙ 대용량 데이터에 대한 적재와 갱신이 용이
∙ 데이터 병렬 처리를 통하여 고속 데이터 추출/가공 및 빠른 성능 보장

병렬처리 및 JOB 분산

Dash Board 및 통합 실시간 모니터링 제공

∙ DSM 전체 현황에 대한 통합 대시보드를 제공
  - 스케줄 설정, 스케줄 실행 결과(성공/실패), 실행 건수, 시간 정보, 서버 상태정보 제공
∙ 서버상에서 실행되고 있는 추출/가공 및 적재에 이르는 전과정 및 결과 (성공/ 실패)를 실시간 모니터링 가능
  - 하나의 TASK가 처리되고 있는 진행률/소요시간 등을 표시하며, 종료 시점 예측 가능, 강제 종료 등 제어 가능

공동 협업 개발 환경 제공

∙ 다수의 개발자가 서버에 접속하여 공동 개발 가능한 환경 제공
∙ 동일한 ETL 서버상에서 작업 중인 모든 작업 결과물은 실시간으로 공유 가능하며, 작업 변경 정보는 동시 공유됨
∙ ETL 모델 버전 관리를 통해 변경 작업에 대하여 Commit 하거나, 과거 버전으로 Roll-back 수행 가능

요금

요금

(VAT 별도)

과금 구분 과금 기준 요금
ETL / 데이터 통합 솔루션 4 Core 월정액 3,250,000
8 Core 월정액 4,700,000
16 Core 월정액 8,000,000
32 Core 월정액 16,000,000
기술지원서비스 신규 설치 (4hr) 1회 -
원격지원 (4hr) 1회 200,000
방문지원 (8hr) 1회 500,000
유지보수 월정액 1,000,000
[Core 안내]

- 기본 권장 사양 16 Core를 기준으로, ETL 처리 대상 업무 요건에 따라 8/32 Core를 고려할 수 있습니다.
- 초기 개발 및 테스트 단계에서는 4/8 Core 사용 후 Live 시 업무량에 따라 8/16/32 Core로 증설 합니다.
- vCore 올라갈수록 Enterprise 급 ETL 업무 처리에 효과적입니다.
  . 데이터 처리량(건수) / 동일 ETL JOB 내 병렬 처리 / 동시 실행 가능한 ETL JOB 수 등

[기술지원 서비스]

- 방문 지원 시에는 작업 일정 사전 협의가 필요하며, 지역 출장비가 발생합니다.
- 유지 보수(원격)는 근무 시간 내 원격 지원을 원칙으로 합니다.
- 기술지원 서비스
  . 신규 설치 : 설치/교육 (매뉴얼 제공)
  . 원격 지원 : 재설치/장애 복구/점검/교육
  . 방문 지원 : ETL JOB 구현
  . 유지 보수 : 원격 지원 4회, 정기 점검 1회

기술 지원

(VAT 별도)

상품/기술지원 문의

· Tel : +82)02-782-3697 (평일, 오전 10시 ~ 오후6시)
· e-mail
    - 상품문의 : sales@ari-system.com
    - 기술지원 : tech@ari-system.com 
· Website: www.ari-system.com